Mise en service avec PROFINET / PROFIsafe

Informations complémentaires
  • Raccordement du PC d'ingénierie sur le contrôleur
  • Intégration du contrôleur dans un réseau PROFINET
  • Configuration des appareils du système d'automatisation modulaire MOVI‑C® dans MOVISUITE®
  • Intégration du contrôleur dans TIA Portal dans le réseau PROFINET
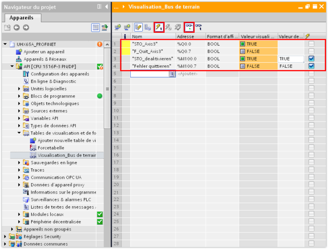
  • Contrôle de la transmission des données process

SEW-USOCOME

Édition: 08 / 23

© Copyright: 2023

Index

Contrôleurs du système d'automatisation modulaire MOVI‑C®

Langue

  • Deutsch
  • English
  • Français
  • Español
  • Brasileiro
  • 汉语
SEW-EURODRIVE LogoSEW-EURODRIVE
  • Accueil
  • Mise en service avec PROFINET / PROFIsafe