Daten über OPC UA bereitstellen
Die über das Softwaremodul erfassten Daten können mittels des MOVIKIT® OPC UA über einen OPC UA-Server bereitgestellt werden. Gehen Sie dazu wie folgt vor:
HINWEIS

Detailliertere Informationen zum Verwenden des MOVIKIT® OPC UA finden Sie in der dazugehörigen Dokumentation.
- Ein OPC UA-Client ist auf Ihrem Computer installiert z. B. "UaExpert".
- Die Inbetriebnahme des Softwaremoduls ist durchgeführt.
- Die Lizenzierung für MOVIKIT® OPC UA ist durchgeführt.
- Führen Sie die Inbetriebnahme des MOVIKIT® OPC-UA wie im dazugehörigen Handbuch beschrieben durch. Aktivieren Sei dabei in der Symbolkonfiguration des IEC-Programms die Eigenschaft "OPC UA-Funktionalitäten unterstützen".
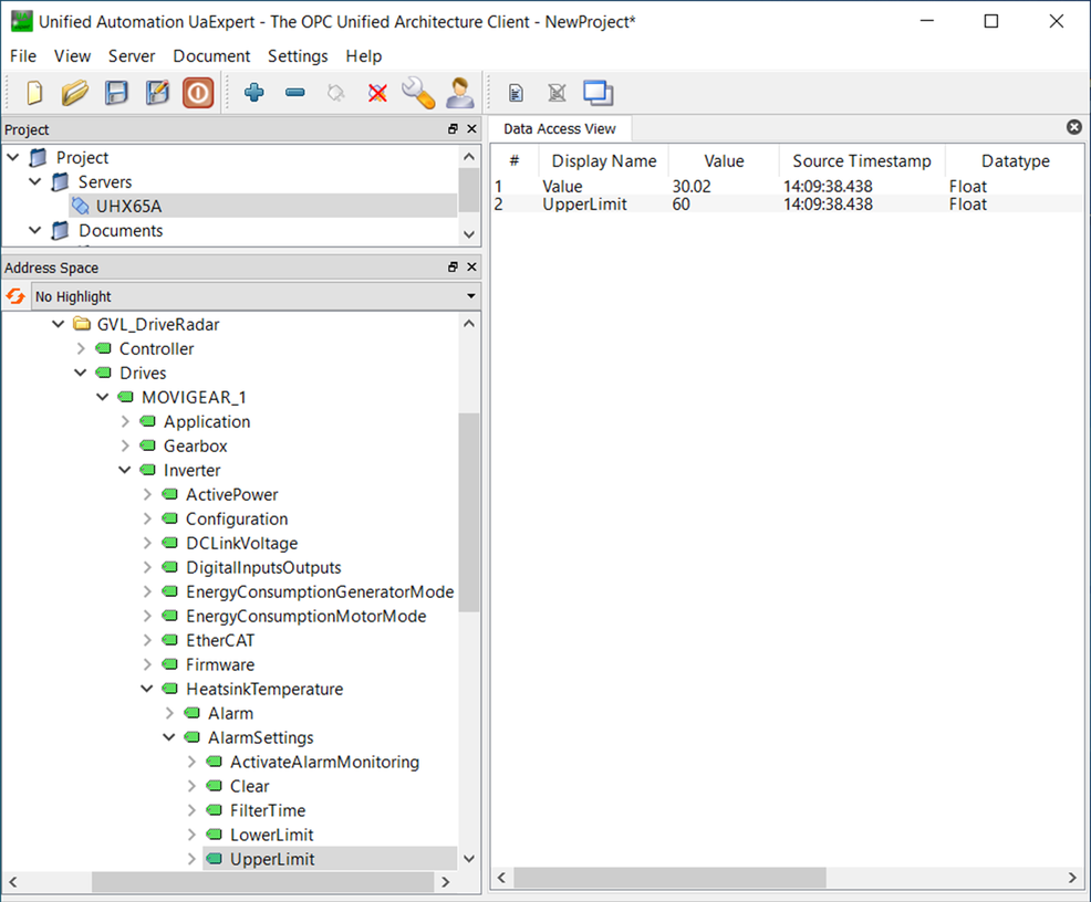
- Definieren Sie in der Symbolkonfiguration des geöffneten IEC-Programms die gewünschten Prozessdatenwerte für die Kommunikation über OPC UA. Wählen Sie dabei die im Rahmen der Inbetriebnahme des Softwaremoduls erzeugte globale Variablenliste GVL_DriveRadar aus.
- Starten Sie den auf Ihrem Computer installierten OPC UA-Client.
- Die Benutzeroberfläche des OPC UA-Clients wird angezeigt.
- Fügen Sie in Ihrem OPC UA-Client einen Server hinzu, indem Sie auf die Schaltfläche [Add Server] klicken.
- Das Diaglofenster "Add Server" wird angezeigt.
- Öffnen Sie die Registerkarte [Advanced].
- Geben Sie im Eingabefeld "Endpoint Url" das Protokoll, die IP-Adresse und den Port des OPC UA-Servers auf dem MOVI-C® CONTROLLER ein.
- Wählen Sie in der Auswahlliste "Security Policy" den Eintrag "None" aus.
- Wählen Sie in der Auswahlliste "Message Security Mode" den Eintrage "None" aus.
- Klicken Sie auf die Schaltfläche [OK].
- Klicken Sie im Bereich "Project" auf den von Ihnen erstellen OPC UA-Server und bauen Sie die Verbindung durch einen Klick auf die Schaltfläche [Connect] auf.
- Im Bereich"Adress Space" werden die Variablen des OPC UA-Servers angezeigt.

[1] | Schaltfläche [Add Server] |
[2] | Registerkarte "Advanced" |
[3] | Auswahlliste "Message Security Mode" |
[4] | Auswahlliste "Security Policy" |
[5] | Eingabefeld "Endpoint Url" |
Weiterführende Informationen

